Browser you have is obsolate. Please, download the modern Firefox, Chrome, Opera or Yandex browser for comfort surfing!
• IPv4, IPv6 router, firewall   • transparent proxy
• multifunctional NAT • build-in FTP servers
• distributed VPN interconnections • build-in DHCP, HTTP servers
• flexible HTTP cache, automatic “on-the-fly” authorization  authorization, authentication and accounting
• server's network opportunites on the non-server Windows versions
  
firewall, router solution of  Moiseenko A.A.
RusRoute firewall research project is flexible software IPv4 and IPv6 router and firewall, Internet gateway for Windows, it is the ideal solution for making Internet gateway for local area network (LAN) of small company, the users' traffic encountering and restricting, protection against of network attacks with functions of NAT, redirect, VPN server/client for corporate remote access, transparent proxy with port numbers saving, LAN to VPN Bridge, DHCP servers, FTP servers, multicast UDP proxies, HTTP caches, HTTP to HTTP proxy converter, captive portal feature, timed action and Splitters for rules, with advanced routing possibilities. RusRoute can also be used in firewall mode, not as a router, to protect game servers, for example.

The next functions are not supported: Captive Portal for https connections, multicast routing, https caching, content filtering, IPv6 VPN, VPN multicast.


RusRoute firewall 3.3.6
/ News - Releases
Download RusRoute firewall 3.3.6Downloads
rar sfx 64 bits (EXE, 0 Bytes)20
rar sfx 32 bits (EXE, 0 Bytes)13

New in version:
+ Improved performance with internal firewall structures (searching IP address lists, etc.).
+ Improved performance when searching for IP addresses among subnets and IP address ranges in Roskomnadzor format files. Previously, a linear search was performed; now, a tree search is used. Address ranges are, where possible, merged during loading.
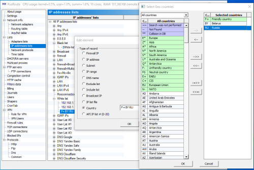
+ Support for GeoIP - country detection by IP, GeoIP database updates via cron tab and manually.
+ New elements in IP address lists: "Country" and "Exclude List" (excluding IP addresses from another list).
- Fixed a rare error when processing responses from the RusRoute dynamic DNS service.
+ Other improvements.
- Minor bugs fixed.
Geo IP
Exclude list
Displaying of Geo IP

1 December 2025 year, Monday,
Author: Andrey Moiseenko
 
News

Ratio:

Back  Top

/ News - Releases
 
  1  1
May 2026
   Su   Mo   Tu   We   Th   Fr   Sa   
             1   2   
   3   4   5   6   7   8   9   
   10   11   12   13   14   15   16   
   17   18   19   20   21   22   23   
   24   25   26   27   28   29   30   
   31               
 16 May 2026 year, Saturday 
User
Autorization
e-mail:

password:


Register
Online
Guests: 1
Users: 0
Bots: 1
Total users: 13
Banners
   EULA Copyright © 2012-2026 Moiseenko A.A.